SDL Trados Studio 2015 was released with a new file type for MS Word .docx, which I discussed in a blog post on new features for old hands. The file type was a technical preview, with improved target file saving mechanisms and compatibility with Word 2016 files. It’s still a work in progress, but the latest version, released a couple of weeks ago with CU3, brings a solution to a problem that many users – including me – have been suffering for years.
Real-time preview is now back for all versions of MS Office!
What was the problem?
MS Office 2007 was the only version that was fully compatible with Studio’s real-time preview of .docx files. Later versions installed as click-to-run (without the MSI installer) were missing a component that lets Studio display the preview. This triggered error messages such as Real-time preview is not supported by the Microsoft Word version you are running or The associated COM server does not support ActiveX Document embedding.
The solution
You can now preview the target .docx file in real time in Word itself while you translate in Studio. Jump to any segment in Studio and the matching place will be highlighted in Word. Double click anywhere in the Word file and Studio will move its focus to the matching segment.
Real-time preview step by step
- Make sure you’re running the latest version of Studio 2015. (Help>Check for Updates)
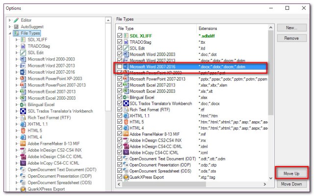
- Enable the new .docx filetype. Go to File>Options>File Types and tick the box for “Microsoft Word 2007-2016”.

- Move it up the list, to give it priority over the old .docx file type.
- Open a .docx file for translation. (If you’re adding it to an existing project, run through the above steps in Project Settings instead of General Options.)
- Go to the Preview window and select Real-time Preview (Microsoft Word). If you can’t see the window at all, click View tab>Preview.
- Click the Refresh button.

That’s it! Now you can see your translation in its native format, updated in real time, and with the active segment highlighted as you work in the Editor.
It doesn’t work for you? Well, this is still a work in progress, so be patient. It will improve and be developed in future releases, along with the HTML preview, which is only in plain text format at present.
Working on a Studio package prepared with the old .docx file type? The external real-time preview in Word will only work with the new .docx file type. Ask your project manager to prepare .docx files with the new .docx file type from now on. You can check which file type has been used by looking at the orange file type identifier at the top of the Editor window. WordprocessingML v.2 is the new .docx file type and Word 2007 v 2.0.0.0 is the old one:
Can’t see the option to select the Word real-time preview in the Preview window? Drag the Preview window to expand it to the left, or click the options arrow on the far right:
Working with merged files? You’ll need to recreate the preview each time you move to a new file. Repeat steps 5 and 6 above.
Display options
The new Word preview opens in a separate window in Word. That’s ideal if you use two monitors.
If you have a wide monitor, you can split it to view both programs side by side.
- In Windows 7 and later, use the snap feature (Windows key+arrow key) to snap Studio or Word to the left or right.
- In Windows 8 and 10 you can create a 70/30 split (or any size you like) by dragging the dividing bar across the screen. Enable this in Windows by going to Settings>System>Multi-tasking and switch on “When I resize a snapped window, simultaneously resize any adjacent snapped window.”
Auto-Hide the preview in Studio. You won’t want the Preview window in Studio to take up screen space if you’re using the new Word preview feature. Set it to Auto Hide to make it disappear unless you mouse over it. Use the pin icon to toggle this on and off:
Enjoy!






Pingback: SDL Trados Studio 2015 and real-time preview | ...
Thanks Emma – I’ve been hesitating to upgrade to Office 2016 because I wasn’t sure whether it was compatible with Trados and Wordfast, so you’ve provided half the answer! Not that I’ve got round to upgrading to Studio 2015 yet either; I’m in the middle of a number of very large jobs and I’d rather wait until I’m between jobs, just in case… Thanks for all your help and advice over the course of the year too – and a very Happy New Year to you and yours!
Glad this was half helpful, Claire! Yes, if you’re upgrading to Office 2016, you’ll definitely want to be using Studio 2015.
Enjoy your upgrades and Happy New Year!
Pingback: Real-time preview for Word is back in SDL Trado...
This was helpful for me too, the preview is so much more comfortable than before. Your article helped me in my decision to upgrade to Office 2016. What I am missing though, at least for the moment, is the possibility to add QuickInserts as it was possible with the previous file type. I used that for inserting special quotation marks and found it very useful. Maybe that feature will return in future (?).
Thank you for your helpful articles!
You can add QuickInserts with the new file type, Claudia, but not customised ones. SDL is still developing this new file type, so let’s hope we get this feature soon.
Would be nice. I was in fact talking about the customised ones, the other ones are still there of course. They give three types of quotation marks but not the one I need, but other shortcuts are nearly equally useful. So no problem.
Thank you, very helpful!
Why don’t you use a wireless keyboard?
Hi Gan,
I’ve answered your question over on the post about keyboards.
Thanks,
Emma